Instance Verification Kit (IVK)

spin lock @ [7180+22+/linux-3.19-rc1/drivers/usb/gadget/udc/dummy_hcd.c]
Instance Signature: lock

The Matching Pair Graph:


Function Name
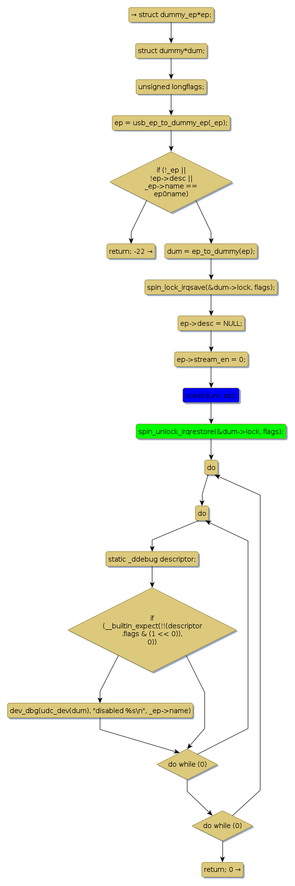
Control Flow Graph (CFG)
Events Flow Graph (EFG)
Source Correspondence
dummy_disable [15525+13+/linux-3.19-rc1/drivers/usb/gadget/udc/dummy_hcd.c]
nuke [6860+4+/linux-3.19-rc1/drivers/usb/gadget/udc/dummy_hcd.c]
set_link_state [9988+14+/linux-3.19-rc1/drivers/usb/gadget/udc/dummy_hcd.c]
stop_activity [7249+13+/linux-3.19-rc1/drivers/usb/gadget/udc/dummy_hcd.c]